Information hiding del 2
Information hiding eller inkapsling är när man gömmer intern data i klassen, så att den inte kan användas på fel sätt eller användas utanför den egna klassen. Låt oss säga att vi har en klass som har ett attribut som innehåller någon känslig data. Då vill vi inte att det ska gå att använda den hur som helst. Vi vill kanske kontrollera hur värdet sätts, man måste göra en speciell uträkning för att få ett nytt värde, eller att värdet bara är hemligt och man ska inte komma åt det utanför instansmetoder. Vi vill kunna begränsa tillgången till attribut eller metoder utanför klassdefinitionen.
I tabellen nedanför finns en kort sammanfattning på åtkomstnivåerna.
| Implementation | Typ | Syfte |
|---|---|---|
| public Name | publik (public) | Kan nås av vem som helst (använd med försiktighet) |
| protected _name | skyddad (protected) | Funkar som privat men metoden/variabeln kan också nås från klasser som ärver från klassen där de deklareras |
| private _name | privat (private) | Nås endast från klassen där de deklareras (default om inget annat anges) |
Åtkomstnivån “protected” används vid arv för att subklasserna ska komma åt egenskaper och metoder i basklassen.
Ökad åtkomstnivå till “protected”
Section titled “Ökad åtkomstnivå till “protected””Testa subklassens åtkomst av basklassens attribut
Section titled “Testa subklassens åtkomst av basklassens attribut”Vi börjar med att testa vad subklassen kommer åt av basklassens privata attribut. Subklassen bör ju inte komma åt något eftersom alla attribut på basklassen är privata men vi testar.
// i OoGuide/Program.csusing OoGuide.src;
// Skapa ett objekt av subklassen Sport och anropa Descriptionstring persondata = "Säte läge: 3, Däcktemperatur: default, Chassi: default";Sport sport = new Sport(persondata, "Ferrari", 899000);sport._position;// ger kompileringsfelet: error CS0122: 'Car._position' is inaccessible due to its protection levelDet var väntat. Nu testar vi att ändra åtkomstnivån för _position i klassen Car till protected. Då ska alla klasser som ärver Car komma åt _position.
// i OoGuide/src/Car.cs ... protected int _position; ...Vi testkör igen och får samma kompileringsfel. Varför då?
Jo, åtkomsten gäller inuti subklassen. Huvudprogrammet är en klass som heter Program och den ärver inte Car. Vi uppdaterar metoden Description i subklassen och testar att skriva ut ett privat (private) och skyddat (protected) attribut från Car i subklassen.
// i OoGuide/src/Sport.cs ... public override void Description() { Console.WriteLine("Det är en sportbil. Personlig data:"); Console.WriteLine(this._personData); // Testing Console.WriteLine($"Testar åtkomst protected, _position: {base._position}"); Console.WriteLine($"Testar åtkomst private, _price: {base._price}"); }}Vi kommer åt basklassen attribut och metoder med “base.” liknande “this.” i egna klassen.
Då testkör vi:
// i OoGuide/Program.csusing OoGuide.src;
// Skapa ett objekt av subklassen Sport och anropa Descriptionstring persondata = "Säte läge: 3, Däcktemperatur: default, Chassi: default";Sport sport = new Sport(persondata, "Ferrari", 899000);sport.Description();// ger kompilieringsfelet: error CS0122: 'Car._price' is inaccessible due to its protection levelVi kommer inte åt privata attribut men vi kommer åt de som är protected. Vi kommenterar bort raden med _price från metoden Description i subklassen och testkör igen. Då får vi utskriften:
// i OoGuide/Program.cs...sport.Description();// ger utskriften:// Det är en sportbil. Personlig data:// Säte läge: 3, Däcktemperatur: default, Chassi: default// Testar åtkomst protected, _position: 0Att subklassen kommer åt bilens position _position i basklassen kan vi utnyttja när varje subklass ska räkna ut sin hastighet.
Var ska hastigheten beräknas?
Section titled “Var ska hastigheten beräknas?”Ska vi beräkna hastigheten i basklassen eller i subklasserna? Det är naturligt att subklasserna har sina egna hastighetskonstanter eftersom det är data som är specifik för subklassen.
CalculateSpeed i subklasserna
Section titled “CalculateSpeed i subklasserna”Vi testar att implementera CalculateSpeed i subklassen Sport. Klassen Sport har sina egna hastighetskonstanter MAX_SPEED och MIN_SPEED. En sportbil är lite snabbare och därför har den högre min- och maxvärde. För att kunna se hastigheten utökar vi utskriften i Description så att vi ser hastigheten där.
Koden i Sport ser ut så här:
// i OoGuide/src/Sport.cs ... private const float MAX_SPEED = 5.5F; private const float MIN_SPEED = 2.5F; private float _speed;
... public Sport(string personData, string model, int price) : base(model, price) { this._personData = personData; this._speed = this.CalculateSpeed(); }
... public override void Description() // overrides Description in base class { Console.WriteLine($"Det är en sportbil, hastighet: {this._speed:F2}. Personlig data:"); Console.WriteLine(this._personData); // Testing //Console.WriteLine($"Testar åtkomst protected, _position: {base._position}"); //Console.WriteLine($"Testar åtkomst private, _price: {base._price}"); }
private float CalculateSpeed() { Random random = new Random();
return (float)(Sport.MIN_SPEED + (random.NextDouble() * (Sport.MAX_SPEED - Sport.MIN_SPEED))); }}I C# kan vi formatera värden direkt i din interpolerande strängen, den som börjar med ett $-tecken. I det här fallet betyder :F2 att hastigheten avrundas till 2 decimaler innan den inbyggda metoden ToString anropas automatiskt.
Vi testkör koden genom att köra huvudprogrammet och får då utskriften:
// i OoGuide/Program.cs...// ger utskriften:// Det är en sportbil, hastighet: 4,59. Personlig data:// Säte läge: 3, Däcktemperatur: default, Chassi: defaultOBS eftersom hastigheten slumpas fram får vi olika resultat varje gång vi kör om.
CalculateSpeed i alla subklasser?
Section titled “CalculateSpeed i alla subklasser?”Om vi nu ska gå vidare på denna lösningen, att beräkna hastigheten i subklasserna, då ska vi kopiera samma metod till alla subklasser. Alla subklasser kan ha egna hastighetskonstanter men ska de ha samma metod?
MEN det tar emot att kopiera samma metod CalculateSpeed i alla subklasser. Vi ska inte repetera kod (DRY) utan vi testar en lösning där vi lägger CalculateSpeed i basklassen istället.
DRY betyder Don’t Repeat Yourself och är en viktig princip inom all mjukvaruutveckling, inte bara objektorienterad programmering. DRY kod att ofta mer läsbar och lättare att förstå och underhålla. Genom att hålla koden DRY så minskar du felkällorna.
CalculateSpeed i basklassen
Section titled “CalculateSpeed i basklassen”Vi tar bort CalculateSpeed i subklassen Sport och lägger den i basklassen Car. Vi lägger till defaultvärden på min- och maxhastighet.
Metoden CalculateSpeed i Car ser ut så här:
// i OoGuide/src/Car.css ... protected float CalculateSpeed(float minSpeed = 0.5f, float maxSpeed = 3.5f) { Random random = new Random();
return (float)(minSpeed + (random.NextDouble() * (maxSpeed - minSpeed))); }Koden i Sport ser ut så här:
// i OoGuide/src/Sport.cs ... public Sport(string personData, string model, int price) : base(model, price) { this._personData = personData; this._speed = base.CalculateSpeed(Sport.MIN_SPEED, Sport.MAX_SPEED); }
...Vi behöver inte uppdatera vårt huvudprogram utan kör det och får då utskriften:
// i OoGuide/Program.cs...// ger utskriften:// Det är en sportbil, hastighet: 3,06. Personlig data:// Säte läge: 3, Däcktemperatur: default, Chassi: defaultFör- och nackdelar
Section titled “För- och nackdelar”Det är en fördel att placera metoden CalculateSpeed i basklassen eftersom subklasserna använder samma kod istället för att vi duplicerar kod. Underhållet blir enklare då vi kan uppdatera en enda metod istället för en metod per subklass.
Men en nackdel kan vara att vi vill beräkna hastigheten annorlunda i någon av subklasserna. Då kan vi lösa det genom att göra CalculateSpeed virtual i basklassen och då kan de subklasser som vill överskugga (override) CalculateSpeed göra det.
Vi väljer att lägga CalculateSpeed i basklassen Car med åtkomstnivå protected och virtual för möjlig överskuggning. Då ser den ut så här:
// i OoGuide/src/Car.css ... protected virtual float CalculateSpeed(float minSpeed = 0.5f, float maxSpeed = 3.5f) { Random random = new Random();
return (float)(minSpeed + (random.NextDouble() * (maxSpeed - minSpeed))); }Metoden anropas på samma sätt i subklassen och vi ändrar inte i huvudprogrammet. Utskriften blir samma som innan.
Uppdatera och testa de andra subklasserna
Section titled “Uppdatera och testa de andra subklasserna”Vi uppdaterar även de andra subklasserna. Passenger använder defaultvärdena i metoden CalculateSpeed och anropar CalculateSpeed i basklassen precis som klassen Sport.
Uppdaterad kod och test av Passenger
Section titled “Uppdaterad kod och test av Passenger”
Uppdaterad kod och test av Passenger
Section titled “Uppdaterad kod och test av Passenger”// i OoGuide/src/Passenger.csnamespace OoGuide.src;
public class Passenger : Car{ private bool _echoDrivingOn; // true om echo driving är på private float _speed;
public Passenger(string model, int price) : base(model, price) { this._echoDrivingOn = false; // bästa race läget this._speed = base.CalculateSpeed(); // använder defaultparametrarna } ...
public override void Description() // overrides Description in base class { string message = $"Det är en passagerarbil, hastighet: {this._speed:F2} och echo driving är";
message += this._echoDrivingOn ? " på." : " av."; Console.WriteLine(message); } ...}Glöm inte att uppdatera till en interpolerande sträng för att kunna skriva ut hastighet med 2 decimaler.
Vi lägger till följande kod i huvudprogrammet och testkör våra uppdateringar.
// i OoGuide/Program.cs...Passenger passenger = new Passenger("Volvo", 99000);passenger.Description();// ger utskriften: Det är en passagerarbil, hastighet: 1,28 och echo driving är av.Denna Suv har lite längre accelerationssträcka och en lägre topphastighet. Här testar vi också att beräkna hastigheten annorlunda eftersom denna Suv är tyngre. Alltså överskuggar vi metoden CalculateSpeed i basklassen och gör en ny och markerar den override i subklassen.
Uppdaterad kod och test av Suv
Section titled “Uppdaterad kod och test av Suv”
Uppdaterad kod och test av Suv
Section titled “Uppdaterad kod och test av Suv”// i OoGuide/src/Suv.csnamespace OoGuide.src;
public class Suv : Car{ private const float MAX_SPEED = 3.0f; private const float MIN_SPEED = 1.0f; private bool _fourWheelOn; // true om fyrhjulsdrift är på private float _speed;
public Suv(bool fourWheelOn, string model, int price) : base(model, price) { this._fourWheelOn = fourWheelOn; this._speed = this.CalculateSpeed(Suv.MIN_SPEED, Suv.MAX_SPEED); } ... public override void Description() // overrides Description in base class { string message = $"Det är en SUV, hastighet: {this._speed:F2} och fyrhjulsdrift är";
message += this._fourWheelOn ? " på." : " av."; Console.WriteLine(message); } ... protected override float CalculateSpeed(float minSpeed = 0.5f, float maxSpeed = 3.5f) { Random random = new Random();
return (float)(minSpeed + (random.NextDouble() * 0.9 * (maxSpeed - minSpeed))); }}Eftersom denna Suv är tyngre så beräknar vi hastigheten med en tyngdkonstant på 0.9 som ger en något lägre hastighet.
Vi lägger till följande kod i huvudprogrammet och testkör våra uppdateringar.
// i OoGuide/Program.cs...Suv suv = new Suv(true, "Ford Kuga", 299000);suv.Description();// ger utskriften: Det är en SUV, hastighet: 2,14 och fyrhjulsdrift är på.Uppdatera koden för att kunna köra bilarna igen
Section titled “Uppdatera koden för att kunna köra bilarna igen”Vi behöver uppdatera klassen RaceTrack så att vi skapar objekt av subklasserna och lägger i vår lista av bilar. Därefter behöver vi se till att metoden Move funkar igen och se att bilarna kör på vår racerbana.
Uppdatera RaceTrack
Section titled “Uppdatera RaceTrack”Vi börjar med att kopiera koden vi gjort i klassen RaceTrack från kapitel 1. Nu ska vi ha objekt av subklasserna som placeras i listan av bilar. Vi uppdaterar metoden CreateCars.
// i OoGuide/src/RaceTrack.cs ... private void CreateCars() { string personData = "Säte läge: 3, Däcktemperatur: default, Chassi: default"; Car car1 = new Sport(personData, "Sport model", 99000); this._cars.Add(car1); Car car2 = new Passenger("Passenger model", 89000); this._cars.Add(car2); Car car3 = new Suv(true, "Suv model", 79000); this._cars.Add(car3); }
public List<Car> GetCars() { return this._cars; } ...}Dessutom lägger vi till metoden GetCars eftersom vi vill kolla vilka typer (vilka subklasser) objekten i listan med Car-objekt innehåller.
Vi gör om huvudprogrammet och kör det:
using OoGuide.src;
RaceTrack raceTrack = new RaceTrack(100);
Console.WriteLine("Bilarna på racerbanan:");foreach (var car in raceTrack.GetCars()){ Console.WriteLine($"Bilobjektet är av typen: {car.GetType().Name}"); car.Description();}// ger utskriften:// Presentation av de 3 bilarna på racerbanan:// Bilobjektet är av typen: Sport// Det är en sportbil, hastighet: 2,60. Personlig data:// Säte läge: 3, Däcktemperatur: default, Chassi: default// Bilobjektet är av typen: Passenger// Det är en passagerarbil, hastighet: 3,37 och echo driving är av.// Bilobjektet är av typen: Suv// Det är en SUV, hastighet: 2,58 och fyrhjulsdrift är på.Så där ja, nu har vi en lista med bilar av olika typer och nu tar vi tag i metoden Move.
Metoden Move
Section titled “Metoden Move”Var ska vi lägga metoden Move? I basklassen eller i subklasserna? Vi vill ju hålla koden DRY så vi lägger den i basklassen och eftersom alla subklasserna har attributet _speed flyttar vi det till basklassen. Vi uppdaterar också konstruktorn i alla subklasser till att base._speed får den i subklassen beräknade hastigheten.
Så här ser det ut i klassen Car:
// i OoGuide/src/Car.cs ... protected int _position; protected float _speed;
public Car(string model, int price, string type = "Passenger") { this._model = model; this._price = price; this._position = 0; this._speed = 1F; Car._carCount += 1; } ... public void Move() { this._position += (int)this._speed; this.PrintAsciiModel(new string(' ', this._position)); }
// Asci art method public void PrintAsciiModel(string pos = "") { Console.WriteLine(AsciiArt.GetAsciiModel(this.GetType().Name, pos)); }}Eftersom objektet vet själv vilken typ den har, så flyttar vi metoden PrintAsciiModel från alla subklasser till basklassen.
Så här ser den uppdaterade koden i subklasserna ut:
Section titled “Så här ser den uppdaterade koden i subklasserna ut:”
Så här ser den uppdaterade koden i subklasserna ut:
Section titled “Så här ser den uppdaterade koden i subklasserna ut:”Så här ser det ut i klassen Sport:
// i OoGuide/src/Sport.csnamespace OoGuide.src;
public class Sport : Car{ private const float MAX_SPEED = 5.5F; private const float MIN_SPEED = 2.5F;
private string _personData; // personlig data för att anpassa bilen efter föraren
public Sport(string personData, string model, int price) : base(model, price) { this._personData = personData; base._speed = base.CalculateSpeed(Sport.MIN_SPEED, Sport.MAX_SPEED); }
public void SetPersonData(string newPersonData) { if (newPersonData.Length > 20 ) { this._personData = newPersonData; } }
public override void Description() // overrides Description in base class { Console.WriteLine($"Det är en sportbil, hastighet: {this._speed:F2}. Personlig data:"); Console.WriteLine(this._personData); }}Så här ser det ut i klassen Passenger:
// i OoGuide/src/Passenger.csnamespace OoGuide.src;
public class Passenger : Car{ private bool _echoDrivingOn; // true om echo driving är på
public Passenger(string model, int price) : base(model, price) { this._echoDrivingOn = false; // bästa race läget base._speed = base.CalculateSpeed(); // använder defaultparametrarna }
public void ToggleEchoDriving() { this._echoDrivingOn = !this._echoDrivingOn; }
public override void Description() // overrides Description in base class { string message = $"Det är en passagerarbil, hastighet: {this._speed:F2} och echo driving är";
message += this._echoDrivingOn ? " på." : " av."; Console.WriteLine(message); }}Så här ser det ut i klassen Suv:
// i OoGuide/src/Suv.csnamespace OoGuide.src;
public class Suv : Car{ private const float MAX_SPEED = 3.0f; private const float MIN_SPEED = 1.0f; private bool _fourWheelOn; // true om fyrhjulsdrift är på
public Suv(bool fourWheelOn, string model, int price) : base(model, price) { this._fourWheelOn = fourWheelOn; base._speed = this.CalculateSpeed(Suv.MIN_SPEED, Suv.MAX_SPEED); }
public void ToggleFourWheel() { this._fourWheelOn = !this._fourWheelOn; }
public override void Description() // overrides Description in base class { string message = $"Det är en SUV, hastighet: {this._speed:F2} och fyrhjulsdrift är";
message += this._fourWheelOn ? " på." : " av."; Console.WriteLine(message); }
protected override float CalculateSpeed(float minSpeed = 0.5f, float maxSpeed = 3.5f) { Random random = new Random();
return (float)(minSpeed + (random.NextDouble() * 0.9 * (maxSpeed - minSpeed))); }}Testa huvudprogrammet
Section titled “Testa huvudprogrammet”Kör igen och testa!
// i OoGuide/Program.csusing OoGuide.src;
RaceTrack raceTrack = new RaceTrack(100);Weather weather = new Weather("Soligt", 18, 8);
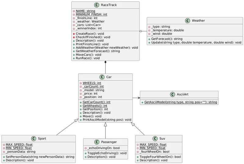
raceTrack.AddWeather(weather);raceTrack.RunRace();Nu ser klassdiagrammet för bilbanan ut så här:
Sammanfattning
Section titled “Sammanfattning”Då har vi sett hur vi använder åtkomstnivå “protected” för att ge subklasserna tillgång till attribut och metoder, men där dessa däremot inte kan nås utifrån. Vi har också sett att vi kan göra en metod virtual så att den metoden kan implementeras och överskuggas (override) i subklasserna.